The MIT Project Iceberg report looks to be quite portentous but reading the whole report to quickly get the takeaways the day before Thanksgiving was not on my to-do list. I’ll eventually come back to read the report in more details, but for now, I wanted to get a quick overview.
So, I turned to Gen AI to tear the report apart. The big takeaway? Office workers are 5x more at risk than the tech jobs that people are focused on and talking about all the time. Here’s a short overview by ChatGPT of the report:
AI is already in the office, doing the quiet work no one sees. The headlines talk about tech, but the real hit is to the people who process papers, track numbers, and keep schedules moving. That work is exposed. In every state. In every industry. The numbers are large and the risk is real. The safest move is to learn the AI tools. Use them. AND, build the skills AI cannot touch such as judgment, nerve, and insight. The future belongs to the workers who adapt first.
Gen AI Summary
I prompted through several versions of Claude via BoodleBox to make the report easier to understand, as well as generate the flowchart below. The flowchart speaks to what to do next.
PROJECT ICEBERG: AI’s Hidden Impact on American Workers
WORKING PERSON’S TAKEAWAYS – QUICK SUMMARY
What This Means for YOU:
- Your office job is 5x more at risk than tech jobs making headlines – If you process paperwork, create reports, manage schedules, or coordinate teams, AI can already do much of your work.
- $1.1 trillion in wages are threatened – That’s 11.7% of all American wages, compared to only $207 billion (2.2%) in the tech sector everyone’s talking about.
- Every state is affected, not just Silicon Valley – Tennessee, Ohio, and Michigan workers face MORE risk than California tech workers because of hidden office automation.
- The jobs most at risk RIGHT NOW:
- HR administrators and recruiters
- Financial analysts and accountants
- Administrative assistants and office managers
- Customer service representatives
- Middle managers who coordinate work
- Data entry and processing clerks
5. What you must do TODAY:
- Learn to work WITH AI tools (they’re your coworker now, not your replacement)
- Build skills AI can’t copy: creativity, empathy, complex judgment, relationship-building
- Ask your employer about training programs NOW
- Start transitioning toward roles requiring human connection and strategic thinking
Here are some of those roles for several different areas, including K-16 education, digital marketing, and non-profit education association:
K-16 Education
- Instructional Coach: Mentors teachers to improve instruction.
- School Administrator: Leads the entire school community.
- Curriculum Director: Shapes district-wide instructional programs.
- Educational Policy Analyst: Researches and advises on education policy.
- Department Chair / Dean: Leads a university academic department.
- University Professor: Creates new knowledge through research.
- Director of Student Success: Supports students to ensure graduation.
Digital Marketing
- Marketing Strategist: Defines long-term brand and campaign goals.
- Content Director: Sets the creative and editorial vision.
- Client Relationship Director: Builds and maintains key client trust.
- Creative Director: Leads the conceptualization of new campaigns.
Non-Profit Education Organizations
- Program Director: Designs and leads educational initiatives.
- Partnership Manager: Builds relationships with schools and districts.
- Development Director: Secures funding through donor relationships.
- Senior Instructional Designer: Shapes the core learning experience strategy.
Scholarship Providers
Selection Committee Coordinator: Manages the human-led review process.
Scholarship Program Director: Sets the strategic vision for awards.
Donor Relations Manager: Cultivates relationships with financial backers.
Director of College Counseling: Advises families on financial aid strategy.
Bottom Line: The media focuses on 100,000 tech layoffs, but 15 million office workers face AI disruption that’s already here. The difference? Tech workers saw it coming. Most office workers don’t—yet.
I. Understanding the “Iceberg” – What’s Really Happening
“Headlines focus on tech layoffs, but these affect occupations representing only 2% of labor market wage value. The hidden mass beyond visible tech sectors is five times larger.”
WORKING PERSON’S TAKEAWAY #1: The Real Numbers
What “5x larger” actually means:
- Visible tech disruption (what you see in news): 2.2% of wages = $207 billion
- Hidden office disruption (what’s really happening): 11.7% of wages = $1.1 trillion
- The math: $1.1 trillion ÷ $207 billion = 5.3 times bigger
In plain English: For every tech worker losing their job to AI, five office workers are at risk—but nobody’s talking about it.
“The technology sector represents more than 30% of the S&P 500’s market capitalization but only around 6% of the workforce.”
Translation: Tech companies are huge and rich, but they employ relatively few people. The REAL workforce disruption is happening in regular offices across America—HR departments, accounting firms, administrative roles, and middle management.
II. Your State Matters More Than You Think
“South Dakota, North Carolina, and Utah show higher Index values than California or Virginia.”
“Administrative and financial tasks where AI demonstrates capability span five times more wage value than visible tech disruption—and are geographically distributed across all states, not just coastal.”
WORKING PERSON’S TAKEAWAY #2: Geography of Risk
High-Risk States (Your office job is MORE threatened here than in Silicon Valley):
Tennessee:
- Visible tech risk: 1.3% of wages
- Hidden office risk: 11.6% of wages
- The gap: 10 times more risk than people realize
- Why: Manufacturing companies need lots of office workers (HR, finance, logistics) – these jobs are disappearing first
Ohio:
- Hidden office risk: 11.8% of wages
- Why: Factory support roles (schedulers, coordinators, analysts) are being automated
- Real impact: The person managing the factory floor schedule? AI can do that now.
Michigan:
- Large gap between visible and hidden risk
- Why: Automotive industry has massive administrative operations
- Real impact: Parts ordering, supplier coordination, quality reporting—all automatable
Delaware:
- Higher risk than California
- Why: Banking and insurance headquarters = lots of administrative and financial jobs
- Real impact: Loan processors, claims adjusters, compliance officers at risk
South Dakota:
- Low tech presence but HIGH office automation risk
- Why: Credit card processing centers, agricultural administration
- Real impact: Back-office operations being automated rapidly
Lower-Risk States (But Still Affected):
California & Washington:
- High risk in BOTH tech AND office jobs
- Advantage: People here KNOW it’s coming and are preparing
- Your advantage if you live here: More training programs, more awareness, more resources
Mississippi & Wyoming:
- Lowest tech presence
- Still at risk: Administrative and professional service jobs being automated
- Challenge: Fewer resources and less awareness of the threat
WORKING PERSON’S TAKEAWAY #3: What This Means for Your Location
If you live in an industrial state (Tennessee, Ohio, Michigan):
- Your office job supporting manufacturing is at HIGHER risk than a programmer in California
- White-collar automation is happening NOW, years before factory floor automation
- Your state government is probably focused on the wrong thing (factory robots, not office AI)
If you live in a tech hub (California, Washington):
- You face risk in BOTH tech and office jobs
- Advantage: More people talking about it, more training available
- Don’t assume only programmers are affected—administrative roles at tech companies are disappearing too
If you live in a rural or low-tech state:
- You’re NOT safe—administrative work is everywhere
- Disadvantage: Less awareness, fewer resources, less preparation
- Action needed: Don’t wait for your state to help—start learning AI tools yourself
III. Which Skills Are Being Replaced RIGHT NOW
“Rust Belt states such as Ohio, Michigan, and Tennessee register modest Surface Index values but substantial Iceberg Index values driven by cognitive work—financial analysis, administrative coordination, and professional services—that supports manufacturing operations.”
WORKING PERSON’S TAKEAWAY #4: Is YOUR Job at Risk?
HIGH-RISK Skills (AI can do these NOW):
- Data Analysis and Processing
- Creating reports from spreadsheets
- Finding trends in sales data
- Generating financial summaries
- Real example: AI can analyze a year of sales data and create a presentation in 10 minutes
- Document Processing
- Reading and summarizing documents
- Filling out forms
- Organizing information
- Real example: AI can review 100 resumes and rank candidates in seconds
- Written Communication
- Writing emails
- Creating standard reports
- Drafting memos and updates
- Real example: AI can write professional emails that sound exactly like you
- Scheduling and Coordination
- Managing calendars
- Coordinating meetings
- Tracking project timelines
- Real example: AI can schedule a 20-person meeting across time zones in seconds
- Financial Tasks
- Basic accounting
- Budget tracking
- Expense reporting
- Invoice processing
- Real example: AI can categorize and process expense reports automatically
MEDIUM-RISK Skills (AI is learning these):
- Critical thinking (for routine problems)
- Complex problem-solving (when rules are clear)
- Quality control and checking
LOWER-RISK Skills (AI struggles here):
- Understanding emotions and reading people
- Negotiating and persuading
- Building relationships
- Handling unique, never-seen-before problems
- Making judgment calls with incomplete information
WORKING PERSON’S TAKEAWAY #5: The Jobs Disappearing First
Highest Risk Occupations:
- HR Administrators
- What AI replaces: Resume screening, interview scheduling, benefits questions, onboarding paperwork
- What survives: Handling sensitive employee issues, conflict resolution, culture building
- Real example: IBM eliminated HR positions by automating routine tasks
- Financial Analysts (entry to mid-level)
- What AI replaces: Creating standard reports, trend analysis, budget tracking
- What survives: Strategic recommendations, client relationships, interpreting unusual situations
- Real example: McKinsey predicts 30% of financial tasks automated by 2030
- Administrative Assistants
- What AI replaces: Calendar management, email drafting, meeting coordination, travel booking
- What survives: Handling VIP relationships, managing crises, reading the room
- Real example: Salesforce froze hiring for administrative roles
- Customer Service Representatives
- What AI replaces: Answering routine questions, processing returns, looking up account information
- What survives: Handling angry customers, complex problems, building loyalty
- Real example: Chatbots now handle 70% of routine customer inquiries
- Middle Managers (coordination-focused)
- What AI replaces: Status updates, task assignment, progress tracking, resource allocation
- What survives: Leadership, mentoring, strategic thinking, change management
- Real example: Project management AI can track tasks and deadlines automatically
- Data Entry Clerks
- What AI replaces: Nearly everything
- What survives: Handling exceptions, quality checking AI work
- Real example: OCR and AI can process forms faster and more accurately than humans
IV. Real Companies, Real Job Losses
“IBM reduced HR staff through AI automation, Salesforce froze hiring for non-technical roles”
“McKinsey projection: 30% of financial tasks automatable by 2030”
WORKING PERSON’S TAKEAWAY #6: This Is Already Happening
Documented Cases:
IBM:
- What happened: Eliminated HR positions through AI automation
- Which jobs: Resume screening, candidate assessment, benefits administration
- Timeline: Already implemented
- Lesson: Large companies are automating HR first
Salesforce:
- What happened: Froze hiring for non-technical administrative roles
- Which jobs: Administrative assistants, coordinators, support staff
- Timeline: Ongoing
- Lesson: Even tech companies are cutting office jobs, not just tech jobs
Financial Services Industry:
- What’s coming: 30% of financial tasks automated by 2030
- Which jobs: Report generation, trend analysis, risk assessment, compliance checking
- Timeline: 6 years away
- Lesson: If you work in finance, you have 6 years to adapt
Logistics Companies (like UPS):
- Scale: UPS Worldport processes 2 million packages daily in a 5.2 million sq ft facility
- What’s being automated: Route optimization, inventory management, scheduling
- Impact: Thousands of coordinator and analyst positions at risk
- Lesson: Massive operations = massive automation opportunity
V. Why Nobody Saw This Coming
“These white-collar functions show technical exposure that may be invisible to policymakers while states focus largely on physical automation.”
“Manufacturing states like Ohio and Michigan show substantial hidden white-collar exposure years before anticipated physical automation, requiring proactive preparation for administrative and coordination role changes.”
WORKING PERSON’S TAKEAWAY #7: The Blind Spot
Why Everyone Missed This:
- Media focuses on robots, not software
- Everyone worries about factory robots
- Nobody talks about office software replacing desk jobs
- Reality: Office automation is happening FASTER than factory automation
- Policymakers look at the wrong numbers
- They track unemployment (which shows what already happened)
- They don’t track “which jobs CAN AI do” (which shows what’s coming)
- Result: By the time unemployment rises, it’s too late to prepare
- Geographic assumptions are wrong
- Everyone thinks: “AI disruption = Silicon Valley problem”
- Reality: Tennessee has 10x more hidden risk than visible tech risk
- Office workers in Ohio are MORE at risk than programmers in California
- The “white-collar” blind spot
- Manufacturing states prepared for factory automation
- Nobody prepared for office automation in those same companies
- Example: Ohio prepared for robot welders, not for AI replacing the people who schedule the welders
The Biggest Gap:
Tennessee Example:
- What people see: 1.3% of jobs at risk (tech workers)
- What’s really at risk: 11.6% of jobs (office workers)
- The gap: 10 times more people affected than anyone realizes
- Why it matters: For every 1 tech worker losing a job, 10 office workers are at risk—but only the tech worker gets news coverage
VI. What Government Is Doing (And What’s Missing)
“Virginia has committed $1.1 billion to train 32,000 AI graduates”
“DOE committed $100 million for nuclear safety training”
WORKING PERSON’S TAKEAWAY #8: The Training Gap
Current Government Investment:
- Virginia: $1.1 billion to train AI programmers and engineers
- Department of Energy: $100 million for nuclear safety training
- Focus: Training people to BUILD AI, not to work WITH AI
What’s Missing:
- Training for the 11.7% of workers whose jobs AI can already do
- Programs for administrative workers to transition to new roles
- Support for the $1.1 trillion in wages at risk
The Math:
- Money spent training AI builders: Billions
- Money spent training workers being replaced by AI: Almost nothing
- Workers who need help: 15+ million
- Workers getting help: Mostly tech workers who are already employed
What This Means for You:
- Don’t wait for government training programs
- Your employer might not help either
- You need to take charge of your own skill development NOW
VII. What YOU Need to Do RIGHT NOW
WORKING PERSON’S TAKEAWAY #9: Your Action Plan
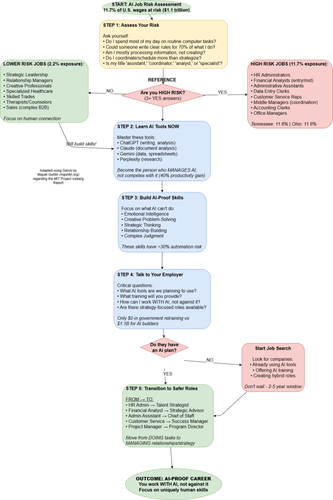
Step 1: Assess Your Risk (Do This Today)
Ask yourself:
- Do I spend most of my day on a computer doing routine tasks?
- Could someone write clear rules for 70% of what I do?
- Am I mostly processing information, not creating new ideas?
- Do I coordinate and schedule more than I strategize?
- Is my job title “assistant,” “coordinator,” “analyst,” or “specialist”?
If you answered YES to 3 or more: Your job is HIGH RISK. Start Step 2 immediately.
Step 2: Learn AI Tools (Start This Week)
Free tools to learn:
- ChatGPT (for writing, analysis, problem-solving)
- Claude (for document analysis, research)
- Gemini (for data analysis, spreadsheets)
- Perplexity (for research and fact-checking)
Why this matters:
- Workers who use AI tools are MORE valuable, not less
- You become the person who manages AI, not the person replaced by it
- Real stat: Workers using AI are 40% more productive
Step 3: Build “AI-Proof” Skills (Start This Month)
Focus on what AI can’t do:
- Emotional Intelligence
- Reading people’s emotions
- Handling sensitive situations
- Building trust and relationships
- Example: AI can schedule a meeting, but can’t tell when someone’s upset and needs to talk
- Creative Problem-Solving
- Handling situations you’ve never seen before
- Combining ideas in new ways
- Thinking outside the box
- Example: AI can analyze data, but can’t figure out why your best employee suddenly wants to quit
- Strategic Thinking
- Seeing the big picture
- Understanding long-term consequences
- Making judgment calls with incomplete information
- Example: AI can create a budget, but can’t decide if now is the right time to expand
- Relationship Building
- Networking and connecting people
- Building partnerships
- Negotiating win-win solutions
- Example: AI can draft a contract, but can’t build the trust needed to close a deal
Step 4: Talk to Your Employer (Do This Month)
Questions to ask:
- “What AI tools is our company planning to use?”
- “What training will you provide for employees?”
- “How can I position myself to work WITH AI rather than be replaced by it?”
- “Are there roles in our company that focus more on strategy and relationships?”
If they have no answers: Start looking for a new job at a company that’s preparing for AI.
Step 5: Consider a Role Transition (Start Planning Now)
Safer roles that emphasize human skills:
- Client relationship manager (instead of account coordinator)
- Strategic analyst (instead of data analyst)
- Change management specialist (instead of project coordinator)
- Employee development coach (instead of HR administrator)
- Business development (instead of sales support)
The pattern: Move from DOING tasks to MANAGING relationships and strategy.
VIII. For Different Types of Workers
WORKING PERSON’S TAKEAWAY #10: Specific Advice by Role
If You’re in HR:
- At risk: Resume screening, benefits administration, onboarding paperwork
- Safe: Employee relations, conflict resolution, culture building, talent strategy
- Action: Learn HR analytics tools, focus on employee development and retention strategy
- Transition: Move from HR administrator to talent strategist or employee experience designer
If You’re in Finance:
- At risk: Report generation, data entry, basic analysis, expense processing
- Safe: Client advisory, strategic planning, complex problem-solving, relationship management
- Action: Learn financial modeling AI tools, focus on interpretation and recommendations
- Transition: Move from financial analyst to financial advisor or strategic finance partner
If You’re an Administrative Assistant:
- At risk: Calendar management, email drafting, meeting coordination, travel booking
- Safe: Executive relationship management, crisis handling, office culture, VIP support
- Action: Become the “AI manager” who uses tools to be 10x more efficient
- Transition: Move from administrative assistant to chief of staff or executive business partner
If You’re in Customer Service:
- At risk: Answering routine questions, processing returns, looking up information
- Safe: Handling complex problems, angry customers, building loyalty, upselling
- Action: Learn to use AI chatbots as your assistant, focus on high-value interactions
- Transition: Move from customer service rep to customer success manager or account manager
If You’re a Middle Manager:
- At risk: Status updates, task tracking, resource allocation, routine decisions
- Safe: Leadership, mentoring, strategic thinking, change management, team building
- Action: Use AI for routine management, focus on developing people and strategy
- Transition: Move from project manager to program director or organizational development leader
IX. The Bottom Line
WORKING PERSON’S TAKEAWAY #11: The Simple Truth
What’s Really Happening:
- AI can already do 11.7% of American jobs (15+ million workers)
- Media only talks about 2.2% (tech workers)
- The other 9.5% (office workers) don’t know they’re at risk
- This affects $1.1 trillion in wages
Why This Matters to YOU:
- If you work in an office doing routine tasks, you’re at risk
- Your state government probably isn’t preparing for this
- Your employer might not warn you until it’s too late
- You have maybe 2-5 years to adapt, not 10-20
What Makes You Safe:
- Skills AI can’t copy: empathy, creativity, judgment, relationships
- Becoming the person who MANAGES AI, not competes with it
- Moving from task-doer to strategist and relationship-builder
- Continuous learning and adaptation
The Choice:
- Ignore this: Hope your job survives (risky)
- Adapt now: Learn AI tools, build human skills, transition roles (smart)
- Lead the change: Become the AI expert at your company (best option)
Remember: The workers who survive aren’t the ones fighting AI—they’re the ones learning to work WITH it while building skills AI can never replace.
A Five Step, Skill-Focused Action Plan
- Identify Your ‘AI-Vulnerable’ Skills
- Pinpoint the parts of your job that involve routine, rule-based work: organizing data, summarizing text, scheduling, or creating standard reports. These are the skills AI will automate first.
- Command AI as a Tool
- Master AI to automate your vulnerable skills. Use it to handle the routine processing and reporting, freeing you to focus on higher-value work.
- Develop Your ‘Human-Only’ Skills
- Focus on what AI struggles with: generating original ideas, persuading a skeptical audience, navigating complex social situations, and making judgment calls with incomplete information.
- Advocate for Your Hybrid Role
- Communicate how you can combine your unique human skills with AI tools to deliver more value. Frame yourself as someone who directs AI to achieve strategic goals.
- Execute Your Skill Shift
- FROM executing tasks → TO setting direction.
- FROM reporting data → TO recommending action.
- FROM managing processes → TO managing people and relationships.
A Quick Reflection
Isn’t it funny how the end result of this is to 1) Learn to leverage tech in your work, and 2) Build Relationships?
Discover more from Another Think Coming
Subscribe to get the latest posts sent to your email.


